ZeroOCD - Mit einer Smartphone-App Zwangssymptome und Kontaminationsängste besser bewältigen: Eine Studie zur Selbsthilfe mit Augmented Reality


Die Rekrtierung läuft bis Ende 2026
Für viele Menschen mit Kontaminationsangst sind alltägliche Situationen wie der Besuch eines Supermarkts, eines Restaurants oder einer öffentlichen Toilette eine ständige Herausforderung. Diese Angst kann Beziehungen belasten und Sie daran hindern, Ihren Lieblingsbeschäftigungen wie Reisen oder Essen gehen nachzugehen.
Leiden Sie unter Kontaminationsangst? Damit sind Sie nicht allein.
Ohne die richtige Herangehensweise kann sich die Angst vor Kontamination verschlimmern oder sogar chronisch werden, was erhebliche Auswirkungen auf Ihr Wohlbefinden hat. Die Hemmschwelle für eine reguläre Intervention ist aufgrund der Kosten und/oder zeitlichen Einschränkungen oft zu hoch.

Aus diesem Grund haben wir ZeroOCD entwickelt – eine innovative Augmented-Reality-Intervention gegen die Angst vor Verunreinigungen. In dieser Studie untersuchen wir die Wirksamkeit von zwei Interventionen, mit denen Sie kostenlos und in der Privatsphäre Ihres eigenen Zuhauses lernen können, mit Ihrer Angst umzugehen.

Beide Interventionen basieren auf der kognitiven Verhaltenstherapie. In neun Wochen lernen Sie, die Ursachen Ihrer Angst zu verstehen, wie sie aufrechterhalten wird und wie Sie Ihre Angst reduzieren können. Sie erhalten praktische Techniken, um mit Ihrer Angst umzugehen und sie zu reduzieren.

Intervention 1:
Eine Kombination aus einer Augmented-Reality-Smartphone-App ZeroOCD und 3 Sitzungen per Videoanruf mit einer behandelden Person.
Intervention 2:
9 Sitzungen per Videoanruf mit einer behandelden Person.

Interesse bereits geweckt?

Testen Sie, ob Sie ein geeignetes Smartphone besitzen.

Zweck der Studie

Die kognitive Verhaltenstherapie (KVT) mit Expositions- und Reaktionsvermeidung ist die am besten erforschte und wirksamste Interventionsmethode bei Kontaminationsangst. Traditionell werden Patienten mit dieser Angststörung in Einzeltherapien mit einem Therapeuten behandelt. Aufgrund der langen Wartezeiten in der psychiatrischen Versorgung und der Stigmatisierung, der viele Betroffene ausgesetzt sind, erhalten jedoch viele Menschen mit Kontaminationsangst nicht die Intervention, die sie benötigen. In dieser Studie möchten wir untersuchen, ob diese Therapie mit einer Augmented-Reality-Smartphone-App durchgeführt werden kann.

Wer kann teilnehmen?

Diese Studie richtet sich an Menschen, die...

  • zwischen 18 und 64 Jahren sind
  • unter einer Kontaminationsangst leiden
  • ein Smartphone mit Internetzugang haben
  • aktuell keine parallele Psychotherapie

Sie beginnen mit dem Ausfüllen eines Fragebogens und einem Telefoninterview. Anhand der Ergebnisse des Fragebogens und des Gesprächs beurteilt das Forschungsteam, ob Sie für die Teilnahme an der Studie in Frage kommen.

Testen Sie, ob Sie ein geeignetes Smartphone besitzen.

Was bedeutet die Teilnahme?

Wir untersuchen die Wirkung von zwei Interventionsmethoden gegen Angst vor Kontamination.
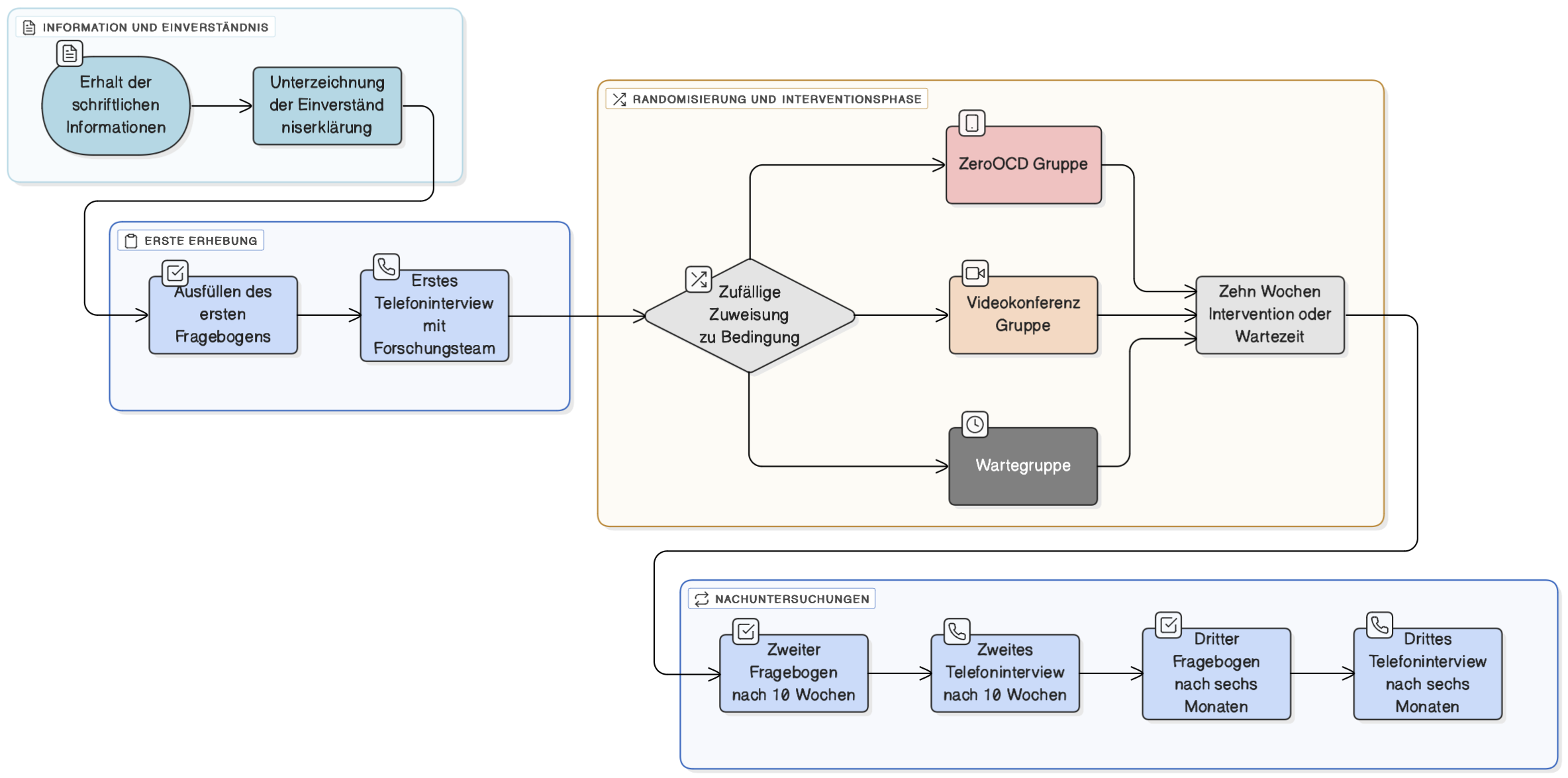
Dazu vergleichen wir die Daten von drei Teilnehmergruppen: Die erste Gruppe erhält eine KVT-basierte Augmented-Reality-Smartphone-App (9 Module à 5–20 Minuten und 10 Minuten tägliche Übungen) sowie 3 Beratungssitzungen per Videocall über einen Zeitraum von 10 Wochen. Die zweite Gruppe erhält 9 wöchentliche Online-Beratungen mit kognitiv-verhaltenstherapeutischen Inhalten per Videokonferenz. Die dritte Gruppe ist die Wartegruppe, die auf Anfrage nach 10 Wochen Zugang zu ZeroOCD erhält.
Die Teilnahme umfasst dann Folgendes:

  1. Sie erhalten schriftliche Informationen über die Studie und werden gebeten, eine Einverständniserklärung zu unterzeichnen.
  2. Sie füllen einen Fragebogen aus und führen ein Telefoninterview mit jemandem aus dem Forschungsteam durch.
  3. Sie werden per Los einer der drei Forschungsgruppen zugewiesen.
  4. Sie arbeiten 10 Wochen lang mit ZeroOCD oder nehmen 10 Wochen lang an Videokonferenzen mit einer beratenden Person teil oder müssen sich 10 Wochen gedulden, um Zugang zu ZeroOCD zu erhalten.
  5. Nach 10 Wochen füllen Sie einen zweiten Fragebogen online aus und nehmen ein zweites Telefoninterview teil.
  6. Sechs Monate später füllen Sie einen dritten Fragebogen online aus und nehmen ein drittes Telefoninterview teil.

Bedenken Sie, dass die Teilnahme an der Studie Zeit kostet. Wenn Sie in der Augmented-Reality-Smartphone-App-Gruppe sind, verbringen Sie Zeit mit dem Absolvieren der 9 Module (jeweils 5-20 Minuten), täglichen Übungen (ca. 10 Minuten) und 3 Videokonferenzen mit einem Therapeuten (jeweils 45 Minuten). In der Videokonferenzgruppe nehmen Sie an 9 Sitzungen mit einer therapeutischen Person (jeweils 45 Minuten) teil und üben zusätzlich 10 Minuten pro Tag. Darüber hinaus nehmen das Ausfüllen aller Fragebögen und Telefoninterviews etwa 3 Stunden in Anspruch, verteilt über 6 Monate.

Was bedeutet die Teilnahme für Sie?

Wir nehmen den Schutz und die Vertraulichkeit Ihrer Daten sehr ernst. Ihre Interessenbekundung wird streng vertraulich behandelt und alle Studienmitarbeitenden unterliegen der Schweigepflicht. Alle erhobenen Daten werden codiert, d.h. mit einem Code gespeichert. Konkret bedeutet dies, dass Ihre Angaben in den online Fragebogen nicht zusammen mit persönlichen Angaben zu Ihrem Namen und Ihrem Geburtsdatum gespeichert werden. Ihren Namen und Ihr Geburtsdatum geben Sie nur in der Einverständniserklärung bekannt und diese Angaben werden getrennt von den erhobenen Daten aufbewahrt.

Weitere Vorkehrungen wie passwortgeschützte Accounts und Verschlüsselungen, wurden getroffen, um Ihnen einen ausreichenden Datenschutz gewährleisten zu können. Alle Daten werden streng vertraulich behandelt. Detaillierte Informationen erhalten Sie in der Studieninformation, die Sie unten herunterladen können.

Freiwilligkeit und Abbruch der Studie

Die Teilnahme ist vollkommen freiwillig. Auch wenn Sie bereits mit der Nutzung der App oder der Videotelefonie begonnen haben, können Sie jederzeit wieder aussteigen. Sie müssen keine Gründe für Ihren Ausstieg angeben. Wir bitten Sie lediglich, sich diesbezüglich an das Forschungsteam zu wenden. Auch wenn Sie aussteigen, senden wir Ihnen weiterhin die Fragebögen zu. Das Ausfüllen dieser Fragebögen ist für die Studie sehr hilfreich, aber nicht verpflichtend.

Haben Sie ein geeignetes Smartphone und möchten gerne an der Studie teilnehmen? Gehen sie weiter zur Registrierung.

Kontakt

Falls Sie weitere Fragen haben, können Sie sich gerne an die Studienkoordination wenden:

Andrej Skoko
E-Mail: zeroocd.psy@unibe.ch

Postanschrift:
Andrej Skoko
Universität Bern
Institut für Psychologie
Klinische Psychologie und Psychotherapie
Fabrikstrasse 8
3012 Bern

Studienleitung

Prof. Dr. Thomas Berger

Leiter der Abteilung Klinische Psychologie und Psychotherapie

Abteilung Klinische Psychologie und Psychotherapie

Universität Bern

Studienleitung

Prof. Dr. Tobias Krieger

Leitender Psychologe und wissenschaftlicher Mitarbeiter

Abteilung Klinische Psychologie und Psychotherapie

Universität Bern

Studienkoordination

Dr. phil. Andrej Skoko

Wissenschaftlicher Mitarbeiter

Abteilung Klinische Psychologie und Psychotherapie

Universität Bern

Klinische Supervision

Dr. phil. Marret Popp-Liesum

Eidgenössisch anerkannte Psychotherapeutin und Supervisorin

Weitere laufende Studien

Leiden Sie unter einer Zwangsstörung und möchten gerne dabei helfen, ein besseres Bild der Versorgungslage in der Schweiz zu ermöglichen, womit konkrete Ziele für Massnahmen formuliert werden können?

Dann können Sie bei der Befragung von der Universität Basel mitmachen. Weitere Infos finden Sie im folgenden Link:

ZEVIS-Umfrage

Kooperationspartner

Die Rekrutierung für diese Studie wird unterstützt durch:

OCD Land

ocd&me